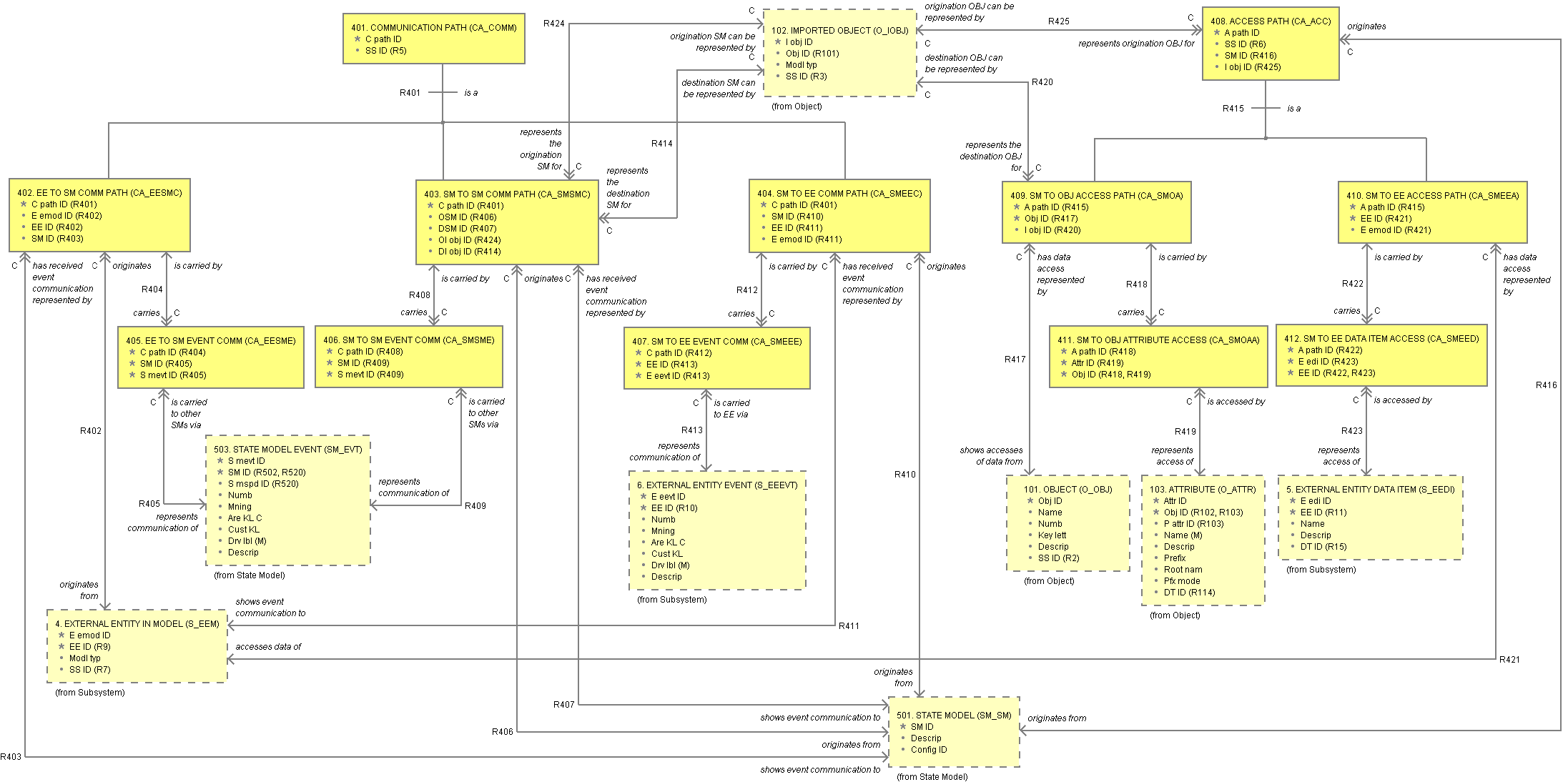
Interactions between Objects is modeled by Communication and Access Paths. Communication Paths model Active Objects that interact via events. Access Paths model Objects that interact by accessing another Object's attributes. An Access Path must originate from an Active Object. Objects also may interact with entities outside of the Domain being modeled. Such interactions are shown with Communication and Access Paths between Objects and External Entities. Communication and Access Paths may also cross Subsystem boundaries.

|
Identifiers: 401.1. Communication Path.CPath_IDFull Name: Communication Path Identifier Data Type: arbitrary_id 401.2. Communication Path.SS_ID (R)References:
|
|
Identifiers: 402.1. EE to SM Comm Path.CPath_ID (R)References:
402.2. EE to SM Comm Path.EEmod_ID (R)References:
402.3. EE to SM Comm Path.EE_ID (R)References:
402.4. EE to SM Comm Path.SM_ID (R)References:
|
|
Identifiers: 403.1. SM to SM Comm Path.CPath_ID (R)References:
403.2. SM to SM Comm Path.OSM_ID (R)References:
403.3. SM to SM Comm Path.DSM_ID (R)References:
403.4. SM to SM Comm Path.OIObj_ID (R)References:
403.5. SM to SM Comm Path.DIObj_ID (R)References:
|
|
Identifiers: 404.1. SM to EE Comm Path.CPath_ID (R)References:
404.2. SM to EE Comm Path.SM_ID (R)References:
404.3. SM to EE Comm Path.EE_ID (R)References:
404.4. SM to EE Comm Path.EEmod_ID (R)References:
|
|
Identifiers: 405.1. EE to SM Event Comm.CPath_ID (R)References:
405.2. EE to SM Event Comm.SM_ID (R)References:
405.3. EE to SM Event Comm.SMevt_ID (R)References:
|
|
Identifiers: 406.1. SM to SM Event Comm.CPath_ID (R)References:
406.2. SM to SM Event Comm.SM_ID (R)References:
406.3. SM to SM Event Comm.SMevt_ID (R)References:
|
|
Identifiers: 407.1. SM to EE Event Comm.CPath_ID (R)References:
407.2. SM to EE Event Comm.EE_ID (R)References:
407.3. SM to EE Event Comm.EEevt_ID (R)References:
|
|
Identifiers: 408.1. Access Path.APath_IDFull Name: Access Path Identifier Data Type: arbitrary_id 408.2. Access Path.SS_ID (R)References:
408.3. Access Path.SM_ID (R)References:
408.4. Access Path.IObj_ID (R)References:
|
|
Identifiers: 409.1. SM to OBJ Access Path.APath_ID (R)References:
409.2. SM to OBJ Access Path.Obj_ID (R)References:
409.3. SM to OBJ Access Path.IObj_ID (R)References:
|
|
Identifiers: 410.1. SM to EE Access Path.APath_ID (R)References:
410.2. SM to EE Access Path.EE_ID (R)References:
410.3. SM to EE Access Path.EEmod_ID (R)References:
|
|
Identifiers: 411.1. SM to OBJ Attribute Access.APath_ID (R)References:
411.2. SM to OBJ Attribute Access.Attr_ID (R)References:
411.3. SM to OBJ Attribute Access.Obj_ID (R)References:
|
|
Identifiers: 412.1. SM to EE Data Item Access.APath_ID (R)References:
412.2. SM to EE Data Item Access.EEdi_ID (R)References:
412.3. SM to EE Data Item Access.EE_ID (R)References:
|
| R401. | Communication Path IS A (SUPERTYPE OF) EE to SM Comm Path |
| Communication Path IS A (SUPERTYPE OF) SM to EE Comm Path | |
| Communication Path IS A (SUPERTYPE OF) SM to SM Comm Path | |
EE to SM Comm Path IS A (SUBTYPE OF) Communication Path | |
| SM to EE Comm Path IS A (SUBTYPE OF) Communication Path | |
| SM to SM Comm Path IS A (SUBTYPE OF) Communication Path |
Formalization:
| EE to SM Comm Path.CPath_ID | → | Communication Path.CPath_ID | |
| SM to EE Comm Path.CPath_ID | → | Communication Path.CPath_ID | |
| SM to SM Comm Path.CPath_ID | → | Communication Path.CPath_ID |
| R402. | EE to SM Comm Path ORIGINATES FROM External Entity in Model (Mc:1) |
| External Entity in Model ORIGINATES EE to SM Comm Path |
Formalization:
| EE to SM Comm Path.EEmod_ID | → | External Entity in Model.EEmod_ID | |
| EE to SM Comm Path.EE_ID | → | External Entity in Model.EE_ID |
| R403. | EE to SM Comm Path SHOWS EVENT COMMUNICATION TO State Model (Mc:1) |
| State Model HAS RECEIVED EVENT COMMUNICATION REPRESENTED BY EE to SM Comm Path |
Formalization:
| EE to SM Comm Path.SM_ID | → | State Model.SM_ID |
| R404. | EE to SM Comm Path CARRIES EE to SM Event Comm (1:Mc) |
| EE to SM Event Comm IS CARRIED BY EE to SM Comm Path |
Formalization:
| EE to SM Event Comm.CPath_ID | → | EE to SM Comm Path.CPath_ID |
| R405. | EE to SM Event Comm REPRESENTS COMMUNICATION OF State Model Event (Mc:1) |
| State Model Event IS CARRIED TO OTHER SMS VIA EE to SM Event Comm |
Formalization:
| EE to SM Event Comm.SMevt_ID | → | State Model Event.SMevt_ID | |
| EE to SM Event Comm.SM_ID | → | State Model Event.SM_ID |
| R406. | SM to SM Comm Path ORIGINATES FROM State Model (Mc:1) |
| State Model ORIGINATES SM to SM Comm Path |
Formalization:
| SM to SM Comm Path.OSM_ID | → | State Model.SM_ID |
| R407. | SM to SM Comm Path SHOWS EVENT COMMUNICATION TO State Model (Mc:1) |
| State Model HAS RECEIVED EVENT COMMUNICATION REPRESENTED BY SM to SM Comm Path |
Formalization:
| SM to SM Comm Path.DSM_ID | → | State Model.SM_ID |
| R408. | SM to SM Comm Path CARRIES SM to SM Event Comm (1:Mc) |
| SM to SM Event Comm IS CARRIED BY SM to SM Comm Path |
Formalization:
| SM to SM Event Comm.CPath_ID | → | SM to SM Comm Path.CPath_ID |
| R409. | SM to SM Event Comm REPRESENTS COMMUNICATION OF State Model Event (Mc:1) |
| State Model Event IS CARRIED TO OTHER SMS VIA SM to SM Event Comm |
Formalization:
| SM to SM Event Comm.SMevt_ID | → | State Model Event.SMevt_ID | |
| SM to SM Event Comm.SM_ID | → | State Model Event.SM_ID |
| R410. | SM to EE Comm Path ORIGINATES FROM State Model (Mc:1) |
| State Model ORIGINATES SM to EE Comm Path |
Formalization:
| SM to EE Comm Path.SM_ID | → | State Model.SM_ID |
| R411. | SM to EE Comm Path SHOWS EVENT COMMUNICATION TO External Entity in Model (Mc:1) |
| External Entity in Model HAS RECEIVED EVENT COMMUNICATION REPRESENTED BY SM to EE Comm Path |
Formalization:
| SM to EE Comm Path.EEmod_ID | → | External Entity in Model.EEmod_ID | |
| SM to EE Comm Path.EE_ID | → | External Entity in Model.EE_ID |
| R412. | SM to EE Comm Path CARRIES SM to EE Event Comm (1:Mc) |
| SM to EE Event Comm IS CARRIED BY SM to EE Comm Path |
Formalization:
| SM to EE Event Comm.CPath_ID | → | SM to EE Comm Path.CPath_ID |
| R413. | SM to EE Event Comm REPRESENTS COMMUNICATION OF External Entity Event (Mc:1) |
| External Entity Event IS CARRIED TO EE VIA SM to EE Event Comm |
Formalization:
| SM to EE Event Comm.EEevt_ID | → | External Entity Event.EEevt_ID | |
| SM to EE Event Comm.EE_ID | → | External Entity Event.EE_ID |
| R414. | SM to SM Comm Path DESTINATION SM CAN BE REPRESENTED BY Imported Object (Mc:1c) |
| Imported Object REPRESENTS THE DESTINATION SM FOR SM to SM Comm Path |
Formalization:
| SM to SM Comm Path.DIObj_ID | → | Imported Object.IObj_ID |
| R415. | Access Path IS A (SUPERTYPE OF) SM to EE Access Path |
| Access Path IS A (SUPERTYPE OF) SM to OBJ Access Path | |
SM to EE Access Path IS A (SUBTYPE OF) Access Path | |
| SM to OBJ Access Path IS A (SUBTYPE OF) Access Path |
Formalization:
| SM to EE Access Path.APath_ID | → | Access Path.APath_ID | |
| SM to OBJ Access Path.APath_ID | → | Access Path.APath_ID |
| R416. | Access Path ORIGINATES FROM State Model (Mc:1) |
| State Model ORIGINATES Access Path |
Formalization:
| Access Path.SM_ID | → | State Model.SM_ID |
| R417. | SM to OBJ Access Path SHOWS ACCESSES OF DATA FROM Object (Mc:1) |
| Object HAS DATA ACCESS REPRESENTED BY SM to OBJ Access Path |
Formalization:
| SM to OBJ Access Path.Obj_ID | → | Object.Obj_ID |
| R418. | SM to OBJ Access Path CARRIES SM to OBJ Attribute Access (1:Mc) |
| SM to OBJ Attribute Access IS CARRIED BY SM to OBJ Access Path |
Formalization:
| SM to OBJ Attribute Access.APath_ID | → | SM to OBJ Access Path.APath_ID | |
| SM to OBJ Attribute Access.Obj_ID | → | SM to OBJ Access Path.Obj_ID |
| R419. | SM to OBJ Attribute Access REPRESENTS ACCESS OF Attribute (Mc:1) |
| Attribute IS ACCESSED BY SM to OBJ Attribute Access |
Formalization:
| SM to OBJ Attribute Access.Attr_ID | → | Attribute.Attr_ID | |
| SM to OBJ Attribute Access.Obj_ID | → | Attribute.Obj_ID |
| R420. | Imported Object REPRESENTS THE DESTINATION OBJ FOR SM to OBJ Access Path (1c:Mc) |
| SM to OBJ Access Path DESTINATION OBJ CAN BE REPRESENTED BY Imported Object |
Formalization:
| SM to OBJ Access Path.IObj_ID | → | Imported Object.IObj_ID |
| R421. | SM to EE Access Path ACCESSES DATA OF External Entity in Model (Mc:1) |
| External Entity in Model HAS DATA ACCESS REPRESENTED BY SM to EE Access Path |
Formalization:
| SM to EE Access Path.EEmod_ID | → | External Entity in Model.EEmod_ID | |
| SM to EE Access Path.EE_ID | → | External Entity in Model.EE_ID |
| R422. | SM to EE Access Path CARRIES SM to EE Data Item Access (1:Mc) |
| SM to EE Data Item Access IS CARRIED BY SM to EE Access Path |
Formalization:
| SM to EE Data Item Access.APath_ID | → | SM to EE Access Path.APath_ID | |
| SM to EE Data Item Access.EE_ID | → | SM to EE Access Path.EE_ID |
| R423. | SM to EE Data Item Access REPRESENTS ACCESS OF External Entity Data Item (Mc:1) |
| External Entity Data Item IS ACCESSED BY SM to EE Data Item Access |
Formalization:
| SM to EE Data Item Access.EEdi_ID | → | External Entity Data Item.EEdi_ID | |
| SM to EE Data Item Access.EE_ID | → | External Entity Data Item.EE_ID |
| R424. | SM to SM Comm Path ORIGINATION SM CAN BE REPRESENTED BY Imported Object (Mc:1c) |
| Imported Object REPRESENTS THE ORIGINATION SM FOR SM to SM Comm Path |
Formalization:
| SM to SM Comm Path.OIObj_ID | → | Imported Object.IObj_ID |
| R425. | Access Path ORIGINATION OBJ CAN BE REPRESENTED BY Imported Object (Mc:1c) |
| Imported Object REPRESENTS ORIGINATION OBJ FOR Access Path |
Formalization:
| Access Path.IObj_ID | → | Imported Object.IObj_ID |